算王安装算量软件无锁版最新版是款拥有着独立平台的安装算量工具。算王安装算量软件无锁版不需要安装CAD软件就可以导入图纸算量,并且可以根据数据查找图纸来源。算王安装算量软件无锁版中还具备运算速度快、操作简单、上手容易的特点。

算王安装算量软件无锁版软件功能
1、软件带有当前工程量计算表,便于及时查看当前构件工程量及相关计算信息。
2、软件汇总表配有多种表格式样,可以按用户不同需要进行分类汇总。
3、汇总分级查看,便于查找工程量来源。
4、软件计算表可以针对当前数据反查对应的图形信息,便于对量。
5、软件计算表可以及时导入EXCEL中进行自主编辑和修改。
算王安装算量软件无锁版软件特色
【计算规则和相关引用】
通过计算规则和相关项可以实现算一种量同时一起算出相关项目的工程量。如:在电气中算管的时候可以算出相关配线的量;在喷淋、暖通中算管的时候可以同时算出管件刷油漆的量。
【软件模块划分】
软件划分四大模块—电气工程、消防工程、给排水工程、暖通工程。可以全面计算安装工程中所有构件的工程量。
【工程量计算数据与图纸的关联和定位,方便核查与对量】
1、测量图元定位到工程量:在选择状态下选中测量图形后,相关数据呈亮度显示。
2、工程量定位到测量图元:在数据所在行右键选"标记相关图元"或"只显示关联图元",即可将此数据相关图元显示出来。
【强大的提取功能,软件自动记忆历史数据和信息】
1、软件可以将图纸中设备表的设备名称一次性提取到软件中。
2、软件可以将图纸中构件的多种标注信息提取到相关栏目中应用。
算王安装算量软件无锁版安装步骤
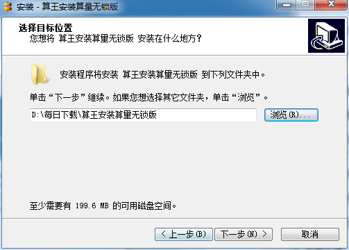
1、在188下载网将报表工具下载下来,并解压到当前文件夹中,点击其中的算王安装算量无锁版.exe应用程序,进入安装向导界面,接着点击下一步。

2、选择软件安装位置界面,188下载网小编建议用户们安装在D盘中,选择好安装位置点击下一步。

3、Grid++Report报表工具安装结束,点击完成即可。

算王安装算量软件无锁版使用方法
新建工程
第一步 右键单击工程管理器项,选择菜单上的“新建工程” 如图:

第二步 在弹出的“新建工程对话框”上 选择工程类别
第三步 输入工程名称
第四步 选择定额库,鼠标单击定额库路径编辑框旁边的按钮会弹出打开文件对话框,用户
需要在电脑上找到算王的定额库文件
注:算王定额库文件扩展名为“.de35”如:C:工作定额库相关广东2006安装定额.de35
第五步 选择工程的存储路径。
注:工程的存储路径为工程文件存储在电脑上的位置
第六步 单击“创建”按钮,完成新建工程

算王安装算量软件无锁版常见问题
问:如何卸载算王安装算量软件无锁版?
答:方法一:安装并打开电脑管家软件,选择进入软件管理选项,点击卸载选项,在列表中找到算王安装算量软件无锁版软件,点击卸载即可

方法二:安装并打开360软件管家,在卸载选项的列表中找到算王安装算量软件无锁版软件,点击卸载即可

同类软件对比
鲁班算量是一个专业辅助建模算量工作人员打造的一款算量辅助软件,可以为用户提供强大的辅助服务,拥有独家的建模技术,可以在AutoCAD上为您快速建模,还可以智能计算模板,为您自动生成数据报表。此外,鲁班算量官方免费版还拥有AutoCAD 强大的图形功能,广泛适用于建设方、承包方、审价方工程造价人员工程量的计算。
华宇算量是一款基于EXCEL编辑和计算功能开发的一体化算量工具,以构件为单位,纯数值输入,无需绘图,模拟手工计算并自动生成计算式报表,极为简单、易操作。
算王安装算量软件无锁版更新日志
测量数据时候如果检测不到加密锁,软件会自动提示(防止数据由于检测不到锁造成数据不准)。
-完善了组合数数量功能,防止出现重复数数量的情况。
-新建工程对话框中定额库目录非必选项。
-新建工程时候工程目录默认为D盘(防止工程丢失)。
-数据窗口的查找功能找到的数据行颜色标识由蓝色改成橙色。
-数据添加页上增加一个按钮,用来清空所有项,包括相关项的勾选(方便输入数据)。
-完善了圆弧连接功能(快捷键J)。
-增加设置数据行颜色功能及擦除数据行颜色功能(通过颜色做标识直观)。
-解决了加锁后描述图元还能被选中的问题。
-汇总表设置完过滤项,查找数据来源后,切换回汇总表时候过滤项保持查找数据来源时的勾选状态。
-汇总表的明细窗口中,可以修改用途项,通过这里修改可以实现在汇总表对争议数据做文字描述。
小编推荐:算王安装算量软件无锁版不需要安装CAD软件就可以导入图纸算量,并且可以根据数据查找图纸来源。在经历了那么多年的更新与优化,算王安装算量软件无锁版变得更加人性化,也更加的具有科技感,强烈推荐给大家,欢迎下载。